close(x)

Movie Database Example

   06/12/2021 00:00

This Is An Example Of Data Redundancy Because We Could Get The Number Of Seats For Each Auditorium By Counting Them In The Seat Table.


The raw data has been extracted from the internet movie database (imdb). Set a max limit of 20 concurrent connections, if you get 403 errors you may need to delay your responses a bit. The above query will return the prod_id “203”.

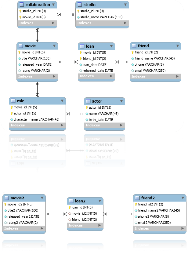
Here We Give A Detailed Description Of The Schema Of The Movies Database, Which Is Used For All Examples In This Paper And Was Used To Implement The Temporal Sql Additions.


You can now search by type! For example to get additional information on a particular film and the associated videos we can use the following query: Films table => filmid, filmtitle, runningtime, description.

For Some Example Queries, And To Get An Idea About The Things You Can Do With Discover, Take A Look Here.


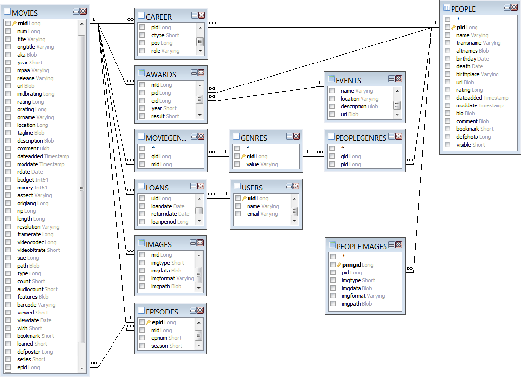
To view more details from the internet movie database, make a request for a single movie, like this: You will structure this data in 6 tables to represent movies, actors, directors, genres, the relationship between director(s) for each movie (directsmovie), and the casts of each movie (casts). The seats_no field can be used to calculate percentage of availability of auditoriums for a selected screening/movie/auditorium/date range.

Follow These Steps To Create The Database:


Schema definition for the movies database. We need to create a database to hold our movie database records. // sql query to list movies string querystring = select movieid, title, publisher, previewed, year, type from.

This Example Shows A Movie Collection Database In Excel, But You Could Set Up Something Similar To Keep Track Of Books, Sales Orders, Or Almost Anything Else.


For example, if you know the imdb id of a movie, tv show or person, you can plug that value into this method and we'll return anything that matches. Data analysis is most often associated with business, reporting. Below are some examples to showcase some of the powerful things you can do.

©2022 Best Movie Reference - All Rights Reserved